
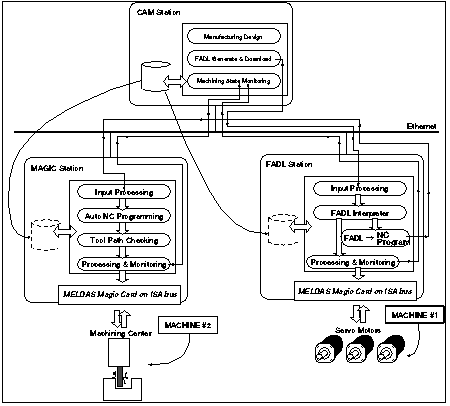
Specifications of each station are as follows:
| Station name | Type | CPU | OS |
| CAD/CAM Station | SML Personal Computer | Intel DX4 100MHz | Windows NT3.5 Server |
| Station1 | IBM 7344 Panel Computer | 486DX2 50MHz | OS/2 Warp with WIN-OS2 |
| Station2 | MITSUBISHI Apricot XEN-PC | Pentium 90MHz | Windows NT3.5 WorkStation |
